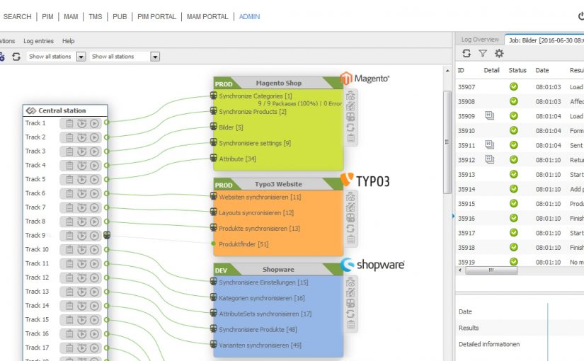
With the SAWSConnector family, CONTENTSERV contents can be synchronized to satellite systems very efficiently.
Read more
You get a look over the SAWSConnector family, what they can and what advantages they offer.
Read more
- Date: November 13, 2019
- By: SAWS Team
- Categories: Getting started, Getting started, Getting started, Getting started, Getting started, Getting started, Getting started, Getting started, Getting started, Getting started
It is possible to install or update the SAWSConnectoren family modules very easily and conveniently via an installer
Read more
The SAWSConnectors will now be activated easily and fast from a central management. If a SAWSConnector is not licensed, you will still be able to use it without functional cutbacks for testing purposes.
Read more
FAQs related to all SAWSConnectors and SAWSConnector for Magento
Read more